Collection: แฟ้มสะสมงานปี1|2561
Navigate to page:
งานกลุ่มการละเล่นพื้นบ้าน ตี่จับ
งานกลุ่มเรื่องการออกแบบและผลิตสื่อของเล่นที่ส่งเสริมพัฒนาการเด็ก
งานกลุ่มสัปดาห์ที่7การสังเกตและการวิเคราะห์สภาพแวดล้อมที่เอื้อต่อการเล่นของเด็ก
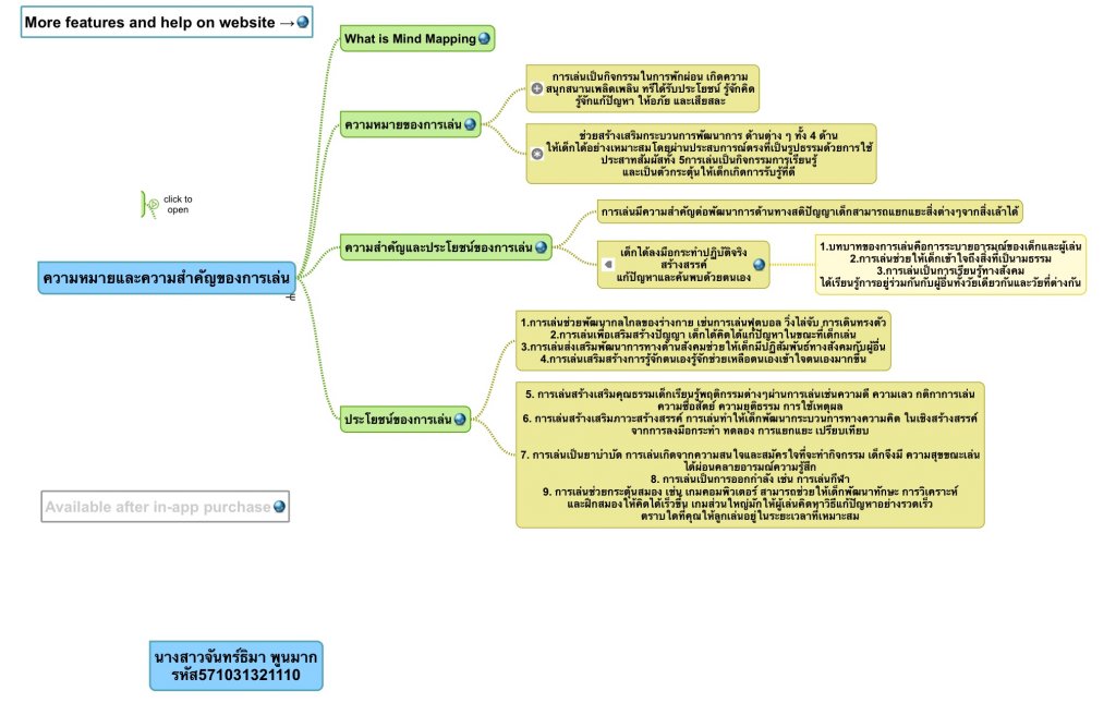
งานกลุ่มสัปดาห์ที่4ชิ้นที่2พัฒนาการเล่นของเด็กปฐมวัย
งานเดี่ยวสัปดาห์9การสังเกตการจัดสภาพแวดล้อม
งานเดี่ยวสับดาห์ที่1ความหมายและความสำคัญของเด็กปฐมวัย
งานเดี่ยวสัปดาห์ที่2สมองกับการเล่นของเด็กปฐมวัย
53B44A06-6BC2-4F2B-8EB1-4114B4BDBC02.jpeg
Details
Updated on 18 October 2018, 4:20 PM; 12 page visits from 28 May 2018 to 25 April 2020